DALI配置软件

2018-03-13阅读 269分享 1



DALI Configurator-启动轻松快速


该新型配置软件的性能更加优良:此DALI配置软件拥有较快的工作速度、“带状”设计以及新添的改良功能。

如今,753-647主站模块简化了DALI设备的寻址以及配置工作。该新版本软件的设计有了很大改变并且增加了新功能,进而使得配置运行设备、照明组别以及照明场景更加直观。因此,用户可以从该配置软件不断提升的性能中获益。


吸引众多关注:

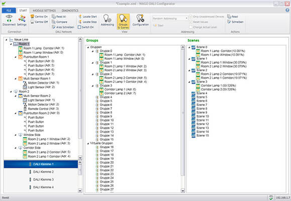
重新设计的用户界面使操作更加便捷

图形用户界面(GUI)拥有众多创新之处:例如功能以及控制元件的布局更加优化、照明组别以及照明场景采用三层树状结构视图排布。用户可以轻松地将DALI设备拖入到照明组别及场景中。


软件亮点:最新的Ribbon界面。菜单栏中的多个选项卡显示了相应的命令:整体布局更加清晰、点击次数更少以及操作更加便捷。在顶部还有用于ECG及传感器的单独选项。除了工具提示信息外,另一个实用的特性是在线帮助服务。当出现问题时可及时为您提供帮助。DALI配置软件也使得配置组别及场景更加简单。


轻松配置-可轻松导入配置数据

简化的流程可节约成本-新增了将数据导出到CODESYS编程系统的功能,其可自动将DALI设备名称,组别名称以及由用户自己分配的DALI地址传输至控制器。变量无需重新命名。DALI网络的配置数据也能从包含名称、地址以及组别信息的电子表格中导入到DALI配置软件中。

简洁的诊断报告以及项目文档也将帮助维护人员完成维护及服务任务。


快速的工作速度,无需任何等待时间

您可以亲身体验DALI配置软件不断提升的性能,并且在DALI主站模块和DALI网络节点之间更快的寻址以及流程处理速度明显加快了DALI项目的创建。


DALI配置软件的优势:

☞ 重新设计的界面使操作更加直观

☞ 可访问同一控制器上的所有DALI模块

☞ 导出到CODESYS编程系统的功能(名称、短地址以及组别名称)

☞ 从电子表格导入配置数据的功能

☞ 可创建项目文档及报告

☞ 模块与DALI节点之间的寻址得到优化并且加快了命令处理速度

返回顶部